为什么选择KubeEdge
KubeEdge 是一个开源系统,将原生的容器化的业务流程和设备管理功能扩展到边缘节点。KubeEdge 是基于 Kubernetes 构建的,并为云,边缘之间的网络通信,应用程序部署以及元数据同步提供核心基础架构支持。同时 KubeEdge 还支持 MQTT,并允许开发人员编写自定义逻辑并在 Edge 上启用一定资源的设备进行通信。
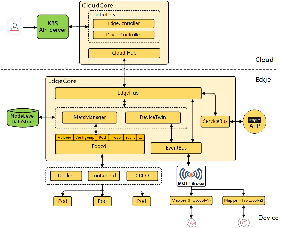
KubeEdge 由云端和边缘端组成。目前边缘端和云端已开源。
优势
KubeEdge 的优势主要包括:
边缘计算
借助在 Edge 上运行业务应用,可以在产生数据的边端存储和处理大量数据。这样可以减少边缘和云之间的网络带宽需求和消耗,提高响应速度,降低成本并保护客户的数据隐私。
简化开发
开发人员可以编写基于 HTTP 或 MQTT 的常规应用程序,对其进行容器化,然后在 Edge 或 Cloud 中的任何一个更合适的位置运行应用程序。
Kubernetes 原生支持
借助 KubeEdge,用户可以像在传统的 Kubernetes 集群一样,在 Edge 节点上编排应用程序,管理设备并监视应用程序和设备状态。
丰富的应用
可以轻松地将现有的复杂机器学习,图像识别,事件处理等其他高级应用程序部署到 Edge。
组成
KubeEdge 由以下组件组成:
- Edged: 在边缘节点上运行并管理容器化应用程序的代理。
- EdgeHub: Web 套接字客户端,负责与 Cloud Service 进行交互以进行边缘计算(例如 KubeEdge 体系结构中的 Edge Controller)。这包括将云侧资源更新同步到边缘,并将边缘侧主机和设备状态变更报告给云。
- CloudHub: Web 套接字服务器,负责在云端缓存信息、监视变更,并向 EdgeHub 端发送消息。
- EdgeController: kubernetes 的扩展控制器,用于管理边缘节点和 pod 的元数据,以便可以将数据定位到对应的边缘节点。
- EventBus: 一个与 MQTT 服务器(mosquitto)进行交互的 MQTT 客户端,为其他组件提供发布和订阅功能。
- DeviceTwin: 负责存储设备状态并将设备状态同步到云端。它还为应用程序提供查询接口。
- MetaManager: Edged 端和 Edgehub 端之间的消息处理器。它还负责将元数据存储到轻量级数据库(SQLite)或从轻量级数据库(SQLite)检索元数据。
- ServiceBus: 用于与 HTTP 服务器 (REST) 交互的 HTTP 客户端,为云组件提供 HTTP 客户端功能,以访问在边缘运行的 HTTP 服务器。
- DeviceController: 一个扩展的 kubernetes 控制器,用于管理边缘 IoT 设备,以便设备元数据/状态数据可以在 edge 和 cloud 之间同步。
架构
